Automatisierung und Rationalisierung mit Autodesk Vault
Oktober 2024Die manuelle Verwaltung von Produktdaten und Arbeitsabläufen kann sowohl zeitaufwendig als auch fehleranfällig sein. Autodesk Vault bietet leistungsstarke Tools zur Automatisierung dieser Prozesse, die nicht nur Zeit sparen, sondern auch das Risiko menschlicher Fehler verringern. Im Folgenden zeigen wir Ihnen, wie Sie die Automatisierungsfunktionen von Vault nutzen können, um Ihre Arbeitsabläufe zu optimieren und die Qualitätssicherung Ihrer Projekte zu verbessern.
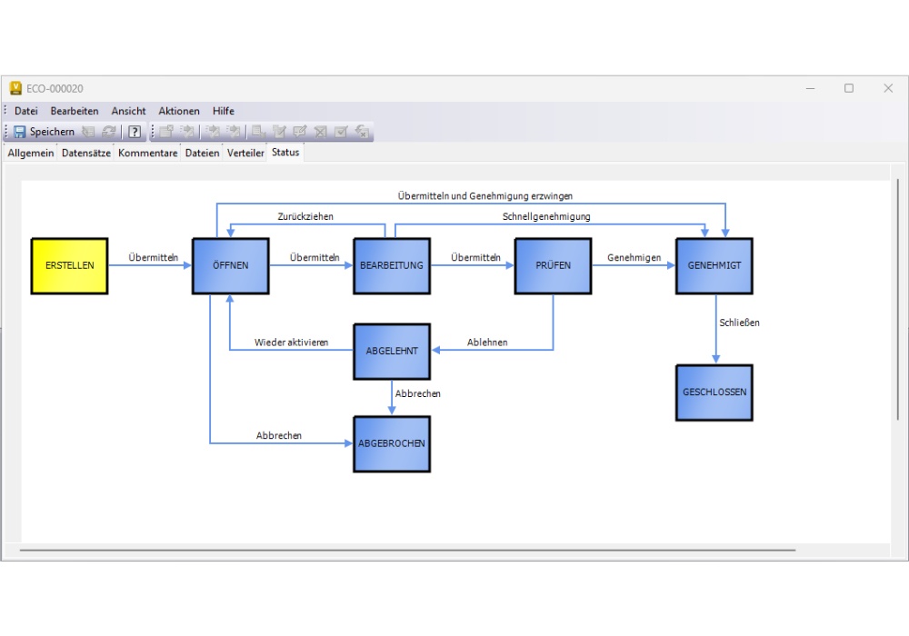
Automatisierte Workflows - sichere Prozesse von Anfang bis Ende
Durch die Automatisierung von Arbeitsabläufen in Autodesk Vault können Sie sicherstellen, dass alle notwendigen Schritte in einem Prozess befolgt werden, bevor eine Änderung genehmigt und implementiert wird. Benutzerdefinierte Arbeitsabläufe helfen dabei, Ihre Projekte auf Kurs zu halten, das Fehlerrisiko zu verringern und Ihrem Team eine effizientere Arbeit zu ermöglichen.
Praxistipp: Beginnen Sie damit, Ihre aktuellen Arbeitsabläufe abzubilden und kritische Punkte zu identifizieren, die automatisiert werden können. Verwenden Sie dann die Workflow-Tools von Vault, um Regeln und Genehmigungen zu konfigurieren, die zu Ihren spezifischen Prozessen passen.
Beispiel Freigabe- und Revisionsmanagement: Hier wird in Autodesk Vault Professional der Status und die Freigabe für jedes Dokument verwaltet. Wird in einem freigegebenen Dokument eine Änderung gemacht, erstellt Vault eine Revision, damit die Änderung für alle Beteiligten erkennbar wird. Die Revisionen können jederzeit abgerufen werden.
Beispiel Job Prozessor: Autodesk Vault Professional verfügt über einen „Job Prozessor“, ein Dienstprogramm, das bei der Verarbeitung von PDF-, DWF- und anderen Visualisierungsdateien hilft. So können beispielsweise bei Freigabe von Konstruktionsdokumenten die dazu benötigten Neutralformate angelegt werden.
Beispiel Änderungsaufträge: Änderungsaufträge sind eine Komponente des Änderungsmanagementprozesses, die beschreiben, warum, wie und wann Änderungen an einer Konstruktion vorgenommen werden.
Nahtlose Integration mit Fusion Manage für vollständiges PLM
Durch die Integration von Vault mit anderen Product Lifecycle Management (PLM)-Systemen wie Fusion Manage entsteht eine kohärente Lösung für den gesamten Produktlebenszyklus. Dies sorgt für eine verbesserte Koordination zwischen Design und Produktion sowie eine bessere Rückverfolgbarkeit während des gesamten Prozesses. Durch die Verbindung von Vault mit PLM-Systemen können Sie sicherstellen, dass Ihre Produktdaten konsistent und effizient verwaltet werden.
Praxistipp: Implementieren Sie die Integration, indem Sie eine Verknüpfung zwischen Vault und Fusion Manage erstellen. Testen Sie anschließend den Datenfluss zwischen den Systemen, um sicherzustellen, dass alle relevanten Informationen korrekt übertragen und aktualisiert werden.
Automatische Dateibenennung und -organisation – bringen Sie für Ordnung in Ihren Dateien
Die Benennung und Organisation von Dateien kann insbesondere bei großen Projekten eine Herausforderung darstellen. Autodesk Vault bietet Möglichkeiten zur Automatisierung dieser Aufgaben durch die Einrichtung von Regeln für die Dateibenennung und Ordnerstruktur. Dies trägt dazu bei, die Ordnung in Ihren Dateien aufrechtzuerhalten und stellt sicher, dass alle Dokumente einem einheitlichen Standard entsprechen, was Zeit spart und das Risiko von Fehlern verringert.
Praxistipp: Definieren Sie eine klare Namenskonvention und Ordnerstruktur, die zu Ihrer Organisation passt. Konfigurieren Sie diese Regeln dann in Vault, um sie automatisch auf neue Dateien und Ordner anzuwenden.
Beispiel Umbenennen: Mit dem Befehl Umbenennen können Sie die meisten in Vault befindlichen Dateinamen ändern. Dabei kann man ein vorkonfiguriertes Nummernschema anwenden. Die referenzierten Dateien werden korrigiert.
![]() |
Zusammenfassend bietet Autodesk Vault leistungsstarke Tools zur Automatisierung und Optimierung von Arbeitsabläufen, Genehmigungsprozessen und Dateiverwaltung. Durch die Implementierung dieser Funktionen können Sie das Fehlerrisiko reduzieren, Zeit sparen und die Koordination Ihrer Projekte verbessern. Beginnen Sie damit, Ihre Anforderungen zu ermitteln und die Automatisierungsoptionen zu testen, die am besten zu Ihrem Unternehmen passen – kleine Anpassungen können auf lange Sicht einen großen Unterschied machen. |
Ihr Ansprechpartner

Anwendungsberatung
Chemnitz
+49 371 4000 70-512